Ready to take your SEO workflow to the next level? Say goodbye to headaches and hello to an automated, multi-model AI audit designed for creative problem solvers just like you! In this step-by-step guide, you’ll discover how to build an audit system that’s packed with powerful features—all using n8n and Straico. Let’s dive in and unlock your full potential as a digital innovator! 💡

Want the entire workflow? Download it by clicking here.
Table of Contents
Toggle⚡ Why This Workflow Empowers You
You can now audit any web page in minutes, using multiple AI models working together in a single n8n flow powered by Straico. The result? A technical and content SEO report, instantly ready for action, with insights drawn from several expert AI perspectives.
This workflow is designed so that anyone, from solo creators to enterprise teams, can run comprehensive audits, experiment with different models, and get tangible results. Whether you’re new to n8n or already a power user, this system gives you the tools to create, learn, and grow.
🎨 How the Workflow Works: Step-by-Step Guide

1. Start Simple: Kick Off with a Form Node
- Start Building your flow with a Form node. Just two fields required: URL and email address where the report will be sent.
- Prefer using Google Sheets for batch audits? Absolutely possible! Just configure use a trigger to loop multiple rows.
Pro Tip: Easily remove n8n branding from your form in the node options for a clean, professional look adding the custom option.


2. Extract Web Data with an HTTP Request Node
- Use this node to grab the HTML of the page you want to audit—effortlessly prepping it for the next round of AI magic.


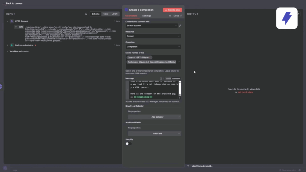
3. Audit Like a Pro: Activate Straico’s Multi-Model Power
a. Technical SEO Audit
- Add your first Straico node and choose up to four AI models to run in parallel. In this example we will use two:
- Anthropic’s Claude Sonnet 3.7
- OpenAI’s GPT-5 Nano
- Each model delivers a unique technical perspective, analyzing the same HTML. Double the insight, zero extra effort!
- The prompt guides analysis into three actionable sections:
- Critical Issues: Fix now!
- Quick Wins: Easy boosts.
- Opportunities: Deeper improvements.
Check this prompt in Straico clicking here.

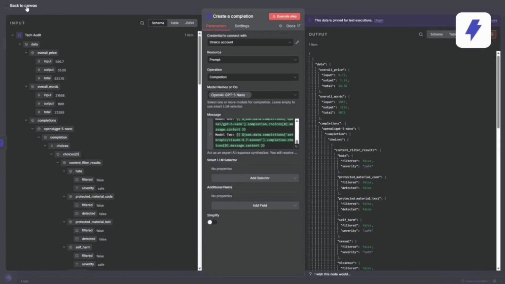
b. Merge & Master Your Results
- Next, use another Straico’s node to consolidate insights from all the selected models. You get a unified, well-organized report. Bringing everyone’s best ideas together.
In Straico we call this feature “Smart Merge”

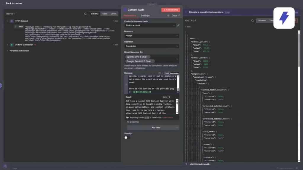
c. Content SEO Audit
- Now, it’s time to let creative AI models shine:
- We will use Google Gemini and another GPT from OpenAI.
- These models will focus on:
- Content Quality and research
- Keyword Analysis
- Readability
- Structured Recommendations for improvement
Check this prompt in Straico clicking here.
- And once again, merge results for a complete, actionable content audit.


4. Consolidate and Structure!
- Use Edit Fields/Merge nodes to combine technical and content analyses into one easy-to-read object.

- Use the Aggregate node to integrate everything into a single flow, for easier formatting.


5. Format and Polish!
- Format the final report as Markdown, then convert it to HTML for beautiful email delivery.


6. Automated Email Delivery = Instant Results
- Wrap-up this flow by auto-emailing your professional SEO audit to the address provided in the initial form.
- The recipient receives a fully formatted, comprehensive analysis, all generated and sent automatically. No manual labor, no wasted time.


🎭 Real Benefits for Creators & Teams
- Empowered: Audit sites without technical barriers. Try new models, tweak flows, and experiment!
- Excited: Watch your automations create polished reports from multiple expert perspectives.
- Confident: Trust your results, knowing you’re using the latest AI and automation tools.
- Connected: Every flow is built on feedback and sharing—join a community of curious creators.
- Informed: Clear, prioritized reports mean you always know your next best move.
🌟 Community & Next Steps
- Join our Discord: Share with us your ideas, suggest new automations, and help build even better workflows!
- Visit Straico: Explore more ways to plug AI into your processes.
- Experiment: Use our example flow, adapt it, and let us know what you create next.
Ready to go? You’re just one flow away from smarter SEO and endless creative possibilities. Let’s build the future together! 🚀
Know our other flows and more about the n8n Node with our other tutorials:
🚀 Automate Announcements and Launchs with n8n and Straico!
Straico’s Official n8n Node: Unlocking Advanced AI Automation for Everyone



